الطبي

Business Solutions

Our ultimate goal is to make our patients adopt a healthy lifestyle!
GET STARTED
paper
Are you a ?Physician
Now is the time to join the online medical community
.if you want to join the medical community and take advantage of the many services Altibbi offers doctors !Don't hesitate and start now to sign up
JOIN US NOW

Scientific Research

search
Scientific Research PlosOne
Specialty detection in the context of telemedicine in a highly imbalanced multi-class distribution
Nov 16, 2023 date-icon
PlosOne

As Covid-19 invaded the world, speeding up the process of addressing the medical questions and providing healthcare support in a timely acceptable manner became a humanity target and public responsibility for governments and organizations. This forced the awareness about telemedicine and helped the telemedicine service providers like Teladoc, American Well (Amwell), Babylon Health, and Altibbi to have more popularity around the world. Altibbi is a digital health cloud-based platform that focuses on telemedicine service for primary care purposes, Health Management Systems (HMS) and medical Arabic content, targeting the MENA region with more than 5 million structured medical consultation, more than 3 million accredited and verified medical content, and about 1 million electronic medical record (EMR). The telemedicine service is being provided through multiple channels like video, live chat, Global System for Mobile (GSM) calls, or asynchronous response.

research
Alaa Alomari

Altibbi & UGR

Hossam Faris

Altibbi

Pedro A. Castillo

UGR

Download File download paper
research journal-image

As Covid-19 invaded the world, speeding up the process of addressing the medical questions and providing healthcare support in a timely acceptable manner became a humanity target and public responsibility for governments and organizations. This forced the awareness about telemedicine and helped the telemedicine service providers like Teladoc, American Well (Amwell), Babylon Health, and Altibbi to have more popularity around the world. Altibbi is a digital health cloud-based platform that focuses on telemedicine service for primary care purposes, Health Management Systems (HMS) and medical Arabic content, targeting the MENA region with more than 5 million structured medical consultation, more than 3 million accredited and verified medical content, and about 1 million electronic medical record (EMR). The telemedicine service is being provided through multiple channels like video, live chat, Global System for Mobile (GSM) calls, or asynchronous response.

research
Alaa Alomari

Altibbi & UGR

Hossam Faris

Altibbi

Pedro A. Castillo

UGR

Download File download paper
Scientific Research
Automatic symptoms identification from a massive volume of unstructured medical consultations using deep neural and BERT models
Jun 21, 2022 date-icon

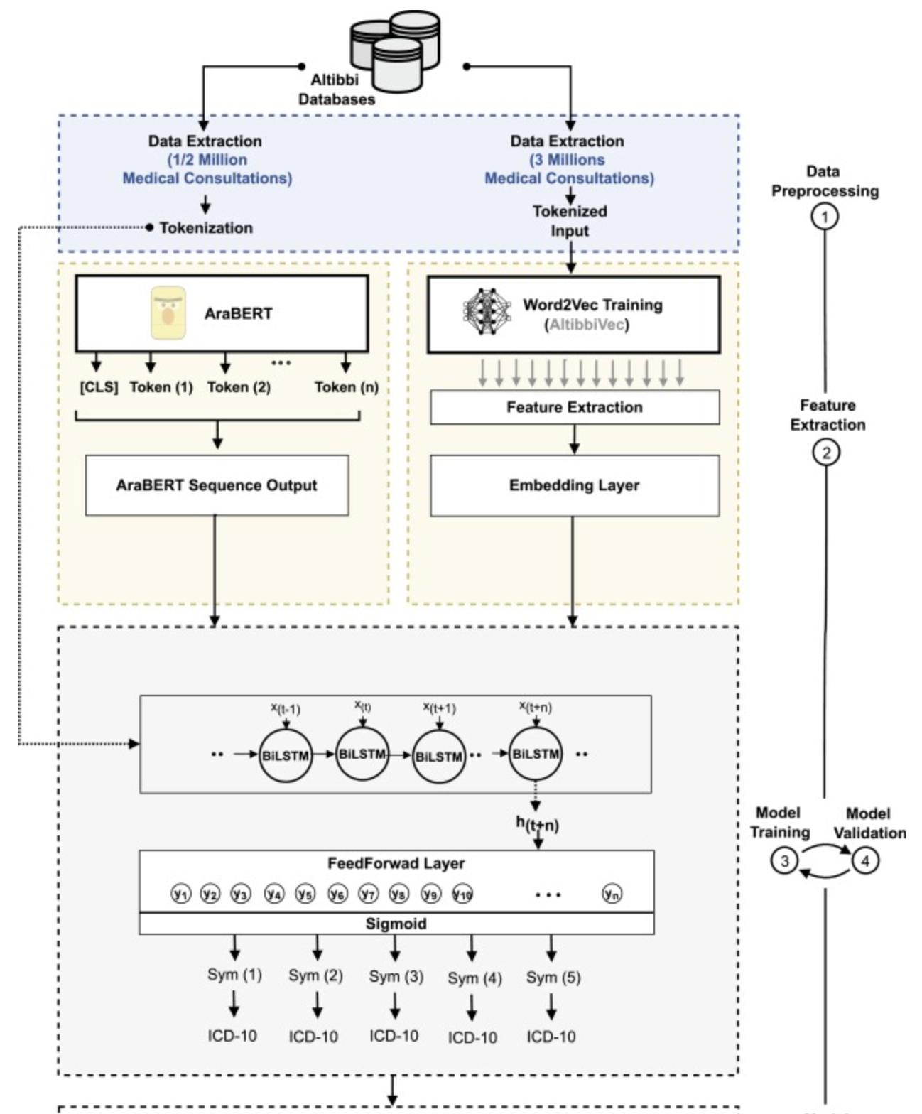
Automatic symptom identification plays a crucial role in assisting doctors during the diagnosis process in Telemedicine. In general, physicians spend considerable time on clinical documentation and symptom identification, which is unfeasible due to their full schedule. With text-based consultation services in telemedicine, the identification of symptoms from a user's consultation is a sophisticated process and time-consuming. Moreover, at Altibbi, which is an Arabic telemedicine platform and the context of this work, users consult doctors and describe their conditions in different Arabic dialects which makes the problem more complex and challenging

research
Hossam Faris

Altibbi & The University of Jordan

Alaa Alomari

Altibbi & UGR

Maria Habib

Altibbi

Mohammad Faris

Altibbi

Download File download paper
research

Automatic symptom identification plays a crucial role in assisting doctors during the diagnosis process in Telemedicine. In general, physicians spend considerable time on clinical documentation and symptom identification, which is unfeasible due to their full schedule. With text-based consultation services in telemedicine, the identification of symptoms from a user's consultation is a sophisticated process and time-consuming. Moreover, at Altibbi, which is an Arabic telemedicine platform and the context of this work, users consult doctors and describe their conditions in different Arabic dialects which makes the problem more complex and challenging

research
Hossam Faris

Altibbi & The University of Jordan

Alaa Alomari

Altibbi & UGR

Maria Habib

Altibbi

Mohammad Faris

Altibbi

Download File download paper
Scientific Research IEEE Access
AltibbiVec: A Word Embedding Model for Medical and Health Applications in the Arabic Language
Oct 18, 2021 date-icon
IEEE Access

In recent years, the utilization of natural language processing (NLP) and Machine Learning (ML) techniques in clinical decision support systems have shown their ability in improving and automating the diagnosis process, and reducing potential clinical errors. NLP in the Arabic language is more intricate due to several limitations, such as the lack of datasets and analytical resources compared to other languages like English. However, a clinical decision support system in the Arabic context is of significant importance. A fundamental process in NLP is extracting features from text-based data via text embedding. Word embedding is a representation of words in a numeric format that encodes the statistic, semantic, or context information. Building a neural word embedding model requires hundreds of thousands of data instances to find hidden patterns of relationships within sentences. Essentially, extracting relevant and informative features promotes the performance of the learning algorithms. The objective of this paper is to propose an Arabic neural-based word embedding model in the medical and healthcare context (called “AltibbiVec”). Around 1.5 million medical consultations and questions written in different dialects are obtained from Altibbi telemedicine company and used to train the embedding model. Three different embedding models are developed and compared, which are Word2Vec, fastText, and GloVe. The trained models were evaluated by different criteria, including the word clustering and the similarity of words. Besides, performing a specialty-based question classification. The results show that Word2Vec and fastText capture sufficiently the semantics of text more than GloVe. Hence, they are recommended for healthcare NLP-based applications.

research
Maria Habibb

Altibbi

Mohammad Faris

Altibbi

Alaa Alomari

Altibbi & UGR

Hossam Faris

Altibbi & The University of Jordan

Download File download paper
research journal-image

In recent years, the utilization of natural language processing (NLP) and Machine Learning (ML) techniques in clinical decision support systems have shown their ability in improving and automating the diagnosis process, and reducing potential clinical errors. NLP in the Arabic language is more intricate due to several limitations, such as the lack of datasets and analytical resources compared to other languages like English. However, a clinical decision support system in the Arabic context is of significant importance. A fundamental process in NLP is extracting features from text-based data via text embedding. Word embedding is a representation of words in a numeric format that encodes the statistic, semantic, or context information. Building a neural word embedding model requires hundreds of thousands of data instances to find hidden patterns of relationships within sentences. Essentially, extracting relevant and informative features promotes the performance of the learning algorithms. The objective of this paper is to propose an Arabic neural-based word embedding model in the medical and healthcare context (called “AltibbiVec”). Around 1.5 million medical consultations and questions written in different dialects are obtained from Altibbi telemedicine company and used to train the embedding model. Three different embedding models are developed and compared, which are Word2Vec, fastText, and GloVe. The trained models were evaluated by different criteria, including the word clustering and the similarity of words. Besides, performing a specialty-based question classification. The results show that Word2Vec and fastText capture sufficiently the semantics of text more than GloVe. Hence, they are recommended for healthcare NLP-based applications.

research
Maria Habibb

Altibbi

Mohammad Faris

Altibbi

Alaa Alomari

Altibbi & UGR

Hossam Faris

Altibbi & The University of Jordan

Download File download paper
White Paper
The Impact of Telehealth on Primary Medical Care Cost: A Patient's Perspective
Jun 13, 2021 date-icon

This Whitepaper explores how telehealth services help lower the financial burden of conventional primary medical care, using evidence from Altibbi's consultations throughout January 2021.

Download File download paper
research

This Whitepaper explores how telehealth services help lower the financial burden of conventional primary medical care, using evidence from Altibbi's consultations throughout January 2021.

Download File download paper
Scientific Research
Toward an Automatic Quality Assessment of Voice-Based Telemedicine Consultations: A Deep Learning Approach
May 12, 2021 date-icon

Maintaining a high quality of conversation between doctors and patients is essential in telehealth services, where efficient and competent communication is important to promote patient health. Assessing the quality of medical conversations is often handled based on a human auditory-perceptual evaluation. Typically, trained experts are needed for such tasks, as they follow systematic evaluation criteria. However, the daily rapid increase of consultations makes the evaluation process inefficient and impractical. This paper investigates the automation of the quality assessment process of patient–doctor voice-based conversations in a telehealth service using a deep-learning-based classification model. For this, the data consist of audio recordings obtained from Altibbi. Altibbi is a digital health platform that provides telemedicine and telehealth services in the Middle East and North Africa (MENA). The objective is to assist Altibbi’s operations team in the evaluation of the provided consultations in an automated manner. The proposed model is developed using three sets of features: features extracted from the signal level, the transcript level, and the signal and transcript levels. At the signal level, various statistical and spectral information is calculated to characterize the spectral envelope of the speech recordings. At the transcript level, a pre-trained embedding model is utilized to encompass the semantic and contextual features of the textual information. Additionally, the hybrid of the signal and transcript levels is explored and analyzed. The designed classification model relies on stacked layers of deep neural networks and convolutional neural networks. Evaluation results show that the model achieved a higher level of precision when compared with the manual evaluation approach followed by Altibbi’s operations team. Providing a high quality of service in telehealth is a leading cause of success and a prime objective for clinicians and providers of telemedicine. Generally, the quality of telemedicine services can be influenced by various factors related to the patients, the physicians, and the environment. This includes but is not limited to patient cooperation, demographic and health situations, physician satisfaction, and the healthcare system and resources. Maintaining a high quality of telemedicine services is a subjective process, and differs among facilities. Some consider it from the perspective of covering the patient’s needs efficiently and effectively in a way that meets the provider’s satisfaction. Others have identified that the quality of the service is fulfilled by providing the right service at the right time, in the right place, for the right patient, for the right price. Further, others believe that maintaining a high quality of service can be done by delivering the care to a degree that exceeds the patients’ expectations. Roughly speaking, to ensure a high quality of telemedicine services, such systems should preserve the availability, accessibility, timeliness, privacy, and the confidentiality of service and caring, and should provide responsive communication, accuracy, reliability, as well as the improvement of patient quality of life. Quantifying the quality of medical services in the case of recorded consultations is not easy. In such situations, the recordings contain the voices of the doctor and the patient, where they might be speaking in different dialects of the language. Meanwhile, capturing their attitudes, feelings, or reactions based on the recorded audio is challenging. As the recorded voice is an acoustic signal rich in spectral features and other linguistic and phonetic structures, Roy et al. intended to assess the quality of medical consultations to convey the speakers’ attitude

Maria Habibb

Altibbi

Mohammad Faris

Altibbi

Raneem Qaddoura

Philadelphia University

Manal Alomari

Altibbi

Alaa Alomari

Altibbi

Prof Hossam Faris

Altibbi & The University of Jordan

Download File download paper
research

Maintaining a high quality of conversation between doctors and patients is essential in telehealth services, where efficient and competent communication is important to promote patient health. Assessing the quality of medical conversations is often handled based on a human auditory-perceptual evaluation. Typically, trained experts are needed for such tasks, as they follow systematic evaluation criteria. However, the daily rapid increase of consultations makes the evaluation process inefficient and impractical. This paper investigates the automation of the quality assessment process of patient–doctor voice-based conversations in a telehealth service using a deep-learning-based classification model. For this, the data consist of audio recordings obtained from Altibbi. Altibbi is a digital health platform that provides telemedicine and telehealth services in the Middle East and North Africa (MENA). The objective is to assist Altibbi’s operations team in the evaluation of the provided consultations in an automated manner. The proposed model is developed using three sets of features: features extracted from the signal level, the transcript level, and the signal and transcript levels. At the signal level, various statistical and spectral information is calculated to characterize the spectral envelope of the speech recordings. At the transcript level, a pre-trained embedding model is utilized to encompass the semantic and contextual features of the textual information. Additionally, the hybrid of the signal and transcript levels is explored and analyzed. The designed classification model relies on stacked layers of deep neural networks and convolutional neural networks. Evaluation results show that the model achieved a higher level of precision when compared with the manual evaluation approach followed by Altibbi’s operations team. Providing a high quality of service in telehealth is a leading cause of success and a prime objective for clinicians and providers of telemedicine. Generally, the quality of telemedicine services can be influenced by various factors related to the patients, the physicians, and the environment. This includes but is not limited to patient cooperation, demographic and health situations, physician satisfaction, and the healthcare system and resources. Maintaining a high quality of telemedicine services is a subjective process, and differs among facilities. Some consider it from the perspective of covering the patient’s needs efficiently and effectively in a way that meets the provider’s satisfaction. Others have identified that the quality of the service is fulfilled by providing the right service at the right time, in the right place, for the right patient, for the right price. Further, others believe that maintaining a high quality of service can be done by delivering the care to a degree that exceeds the patients’ expectations. Roughly speaking, to ensure a high quality of telemedicine services, such systems should preserve the availability, accessibility, timeliness, privacy, and the confidentiality of service and caring, and should provide responsive communication, accuracy, reliability, as well as the improvement of patient quality of life. Quantifying the quality of medical services in the case of recorded consultations is not easy. In such situations, the recordings contain the voices of the doctor and the patient, where they might be speaking in different dialects of the language. Meanwhile, capturing their attitudes, feelings, or reactions based on the recorded audio is challenging. As the recorded voice is an acoustic signal rich in spectral features and other linguistic and phonetic structures, Roy et al. intended to assess the quality of medical consultations to convey the speakers’ attitude

Maria Habibb

Altibbi

Mohammad Faris

Altibbi

Raneem Qaddoura

Philadelphia University

Manal Alomari

Altibbi

Alaa Alomari

Altibbi

Prof Hossam Faris

Altibbi & The University of Jordan

Download File download paper